MailShelf Server

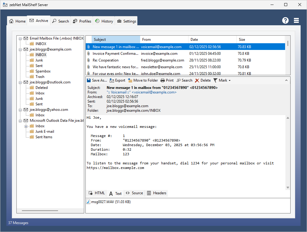
Have a look at the screenshots to get a first impression of what working with zebNet MailShelf Server looks like. Each image is only a thumbnail and you can click on an image to enlarge it.

Follow us

Connect WhatsApp Telegram Newsletter RSS Feed

Developer and publisher of powerful, and easy-to-use software

Since 2008 we create best-selling software products. Not just because we love what we do, but because software is just part of our DNA.

Copyright © 2026 zebNet Ltd. All rights reserved. zebNet® is a registered trademark of zebNet Ltd.